6.2 KiB
| id | title | sidebar_label |
|---|---|---|
| admin_settings_project_anatomy | Project Anatomy | Project Anatomy |
import Tabs from '@theme/Tabs'; import TabItem from '@theme/TabItem';
Project Anatomy is the most important configuration piece for each project you work on with openPype.
It defines:
- Project Root folders
- File naming conventions
- Folder structure templates
- Default project attributes
- Task Types
- Applications and Tool versions
- Colour Management
- File Formats
Anatomy is the only configuration that is always saved as an project override. This is to make sure that any updates to OpenPype or Studio default values, don't affect currently running productions.
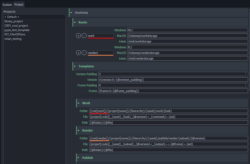
Roots
Roots define where files are stored with path to a shared folder. It is required to set the root path for each platform you are using in the studio. All paths must point to the same folder!
It is possible to set multiple roots when necessary. That may be handy when you need to store a specific type of data on another disk.

Note how multiple roots are used here, to push different types of files to different shared storage.

Templates
Templates define the project's folder structure and filenames.
We have a few required anatomy templates for OpenPype to work properly, however we keep adding more when needed.
Available template keys
| Context key | Description |
|---|---|
root[name] |
Path to root folder |
project[name] |
Project's full name |
project[code] |
Project's code |
hierarchy |
All hierarchical parents as subfolders |
asset |
Name of asset or shot |
task[name] |
Name of task |
task[type] |
Type of task |
task[short] |
Short name of task type (eg. 'Modeling' > 'mdl') |
parent |
Name of hierarchical parent |
version |
Version number |
subset |
Subset name |
family |
Main family name |
ext |
File extension |
representation |
Representation name |
frame |
Frame number for sequence files. |
app |
Application Name |
user |
User's login name (can be overridden in local settings) |
output |
|
comment |
| Date-Time key | Example result | Description |
|---|---|---|
d |
1, 30 | Short day of month |
dd |
01, 30 | Day of month with 2 digits. |
ddd |
Mon | Shortened week day name. |
dddd |
Monday | Full week day name. |
m |
1, 12 | Short month number. |
mm |
01, 12 | Month number with 2 digits. |
mmm |
Jan | Shortened month name. |
mmmm |
January | Full month name. |
yy |
20 | Shortened year. |
yyyy |
2020 | Full year. |
H |
4, 17 | Shortened 24-hour number. |
HH |
04, 17 | 24-hour number with 2 digits. |
h |
5 | Shortened 12-hour number. |
hh |
05 | 12-hour number with 2 digits. |
ht |
AM, PM | Midday part. |
M |
0 | Shortened minutes number. |
MM |
00 | Minutes number with 2 digits. |
S |
0 | Shortened seconds number. |
SS |
00 | Seconds number with 2 digits. |
Anatomy reference keys
Anatomy templates have the ability to use "referenced keys". Best example is path in publish or work templates which just contains references to folder and file ({@folder}/{@file}). Any changes in folder or file template are propagated to the path template. The another example is simplification of version and frame formatting with paddings. You can notice that keys {@version} or {@frame} are used in default templates. They are referencing Anatomy -> Templates -> Version or Frame which handle version and frame formatting with padding.
So if you set project_anatomy/templates/defaults/version_padding to 5 the {@version} key will be transformed to v{version:0>5} automatically and version number in paths will have 5 numbers -> v00001.
Optional keys
In some cases of template formatting not all keys are available and should be just ignored. For example {frame} should be available only for sequences but we have single publish template. To handle these cases it is possible to use special characters to mark segment of template which should be ignored, if it can't be filled because of missing keys. To mark these segments use < and >.
.
Template {project[code]}_{asset}_{subset}<_{output}><.{@frame}>.{ext} can handle all 4 possible situations when output and frame keys are available or not. The optional segments can contain additional text, like in the example dot (.) for frame and underscore (_) for output, those are also ignored if the keys are not available. Optional segments without formatting keys are kept untouched: <br/> -> stays as <br/>. It is possible to nest optional segments inside optional segments <{asset}<.{@frame}><br/>> which may result in empty string if asset key is not available.
Attributes
Project attributes are used as default values for new assets created under project, except Applications and Active project which are project specific. Values of attributes that are not project specific are always used from assets. So if tools are not loading as expected it is because the assets have different values.
Most of attributes don't need detailed explanation.
| Attribute | Description |
|---|---|
Applications |
List of applications that can be used in the project. At the moment used only as a possible filter of applications. |
Tools |
List of application tools. This value can be overridden per asset. |
Active project |
Project won't be visible in tools if enabled. - To revert check Show Inactive projects checkbox in project settings. |
Task Types
Available task types on a project. Each task on an asset is referencing a task type on the project which allows access to additional task type attributes. At this moment only short_name is available (can be used in templates as {task[short_name]}).



